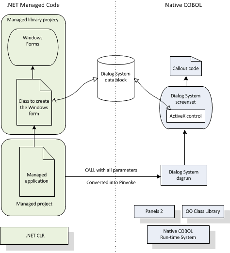
.NET COBOL Customer + .NET WinForm サンプルの ManagedCustomerWinForm.sln は、.NET COBOL Customer サンプルと、Customer + WinForm サンプルで使用される .NET Order Forms ダイアログを 1 つにまとめます。この 2 つを合わせると、すべての COBOL を .NET にコンパイルし、Dialog System のユーザー インターフェイスはネイティブ コードのままとするサンプルになります。次の図はこの例を示したものです。
すべてのコードを .NET に移動に移動する利点は、COM を通じたネイティブ/.NET COBOL 相互運用の必要がなくなることにあります。これにより、サンプルは大幅に単純化されます。このサンプルを Customer + Win Form サンプルと比較してみてください。
このサンプルを作成するには:
Call-Dialog-System SECTION. CALL dialog-system USING ds-control-block, customer-data-block omitted
invoke type OrderFormsLibrary.FormsFactory::CreateOrderForm (by reference CUSTOMER-DATA-BLOCK)
これは、COM を通じたネイティブ/.NET COBOL 相互運用を使用してメイン顧客プログラムと新しい Order フォームの間でデータを渡す Customer + Win Form サンプルとは異なります。
.NET COBOL 側からは、Order フォームは .NET マーシャリングを使用してデータを取得する必要がなくなり、ネイティブ コードとの通信にこれまで使用していた COM インターフェイスを削除できます。